Skip to main content
RX400
Search
Books
Log in
Info
Content
Books
RX400 Med Technical Ha...
Tickets and Jobs
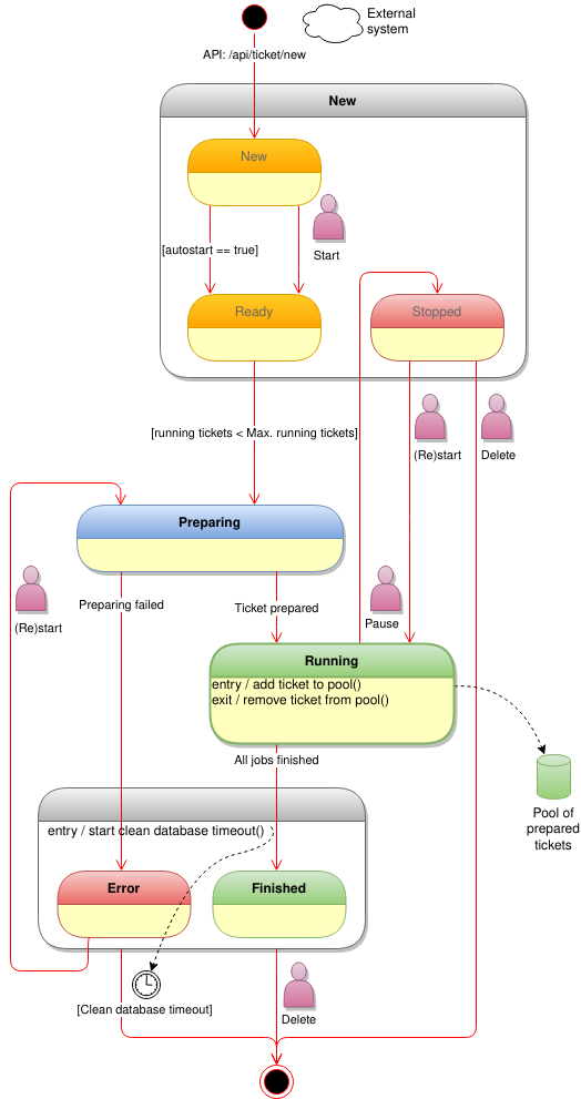
Ticket State Diagram
Ticket State Diagram
Previous
Ticket execution logic
Next
Job Production Logic - Auto Assign Mode
No Comments
Back to top
No Comments